上海新版统一资料用表已发布,筑业软件已率先更新

. 资料软件 . 2024-05-17 16:36:12 . 浏览量 1615 . 评论 0 . 点赞 1 . .

收藏

 

 

随着城市建设的不断推进,施工质量管理成为保障工程质量和安全的关键环节。为了更好地规范建筑工程施工质量资料的管理,上海市住房和城乡建设管理委员会近日发布了《上海市建筑工程施工质量资料统一用表》(1.0),标志着上海建筑工程质量管理进入了一个全新的阶段。

 

上海1.png

    在这项重要的改革背后,作为新表格参编单位的筑业软件,迅速响应并积极配合。我们的工程师团队不辞辛劳,连夜研发,确保第一时间推出了与新标准相匹配的升级软件程序。这不仅体现了筑业软件对行业发展的敏锐洞察,更彰显了我们对客户需求的深刻理解和高效响应。

上海2.png

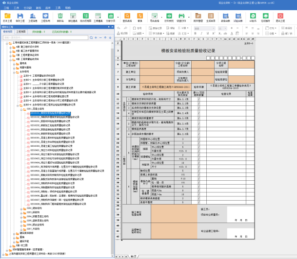
      新版《上海市建筑工程施工质量资料统一用表》(1.0)的发布,带来了诸多创新与变革。新统表1800多张,其中技术用表700多张、检验批1000余张全换了。依据最新的验收规范,对分部划分及验收内容进行了调整,使施工过程中的质量控制更加精准有效。其次,增加了给排水、通风空调、建筑电气、智能建筑等专业的施工检查记录,进一步提升了建筑工程的整体质量水平。此外,新版用表还增加了表格编号,使资料管理更加规范有序,同时也参考了现行各专业验收规范要求,增加了工程质量保证资料,为施工质量的持续改进提供了有力支持。

上海3.png

    值得一提的是,新版用表还删除了部分已不再适用的表格,如风管漏光检测记录用表,这不仅简化了资料填报流程,也体现了上海建筑领域对质量管理的精益求精。

上海4.png

    作为行业的优秀产品,筑业软件始终致力于为客户提供最先进、最便捷的解决方案。此次新版用表的发布,我们第一时间完成了软件的升级工作,确保用户能够无缝切换到新版用表,提高工作效率。同时,我们也提供了详细的升级指导和服务支持,确保用户在升级过程中能够顺利升级过渡,无后顾之忧。

202467日上海新版统一资料用表即将已正式实施,在此,希望广大上海资料员们,抓住这一难得的机遇,尽快升级或购买筑业软件产品。让我们携手共进,共同迎接上海建筑工程质量管理的新篇章! 

登录才能发布评论

    还没有评论,快去评论,抢个沙发吧

全国客服热线:400-163-8866 京公网安备11011402013300号 京ICP备10012143号-11

Copyright ©2000-2020 筑业网(www.zhuyew.cn) All Rights Reserved

建议分辨率:1920*1080